Files
KnowStreaming/docs/didi/assets/Kafka主备切换流程.png
zengqiao e81c0f3040 v2.8.0_e初始化
1、测试代码,开源用户尽量不要使用;
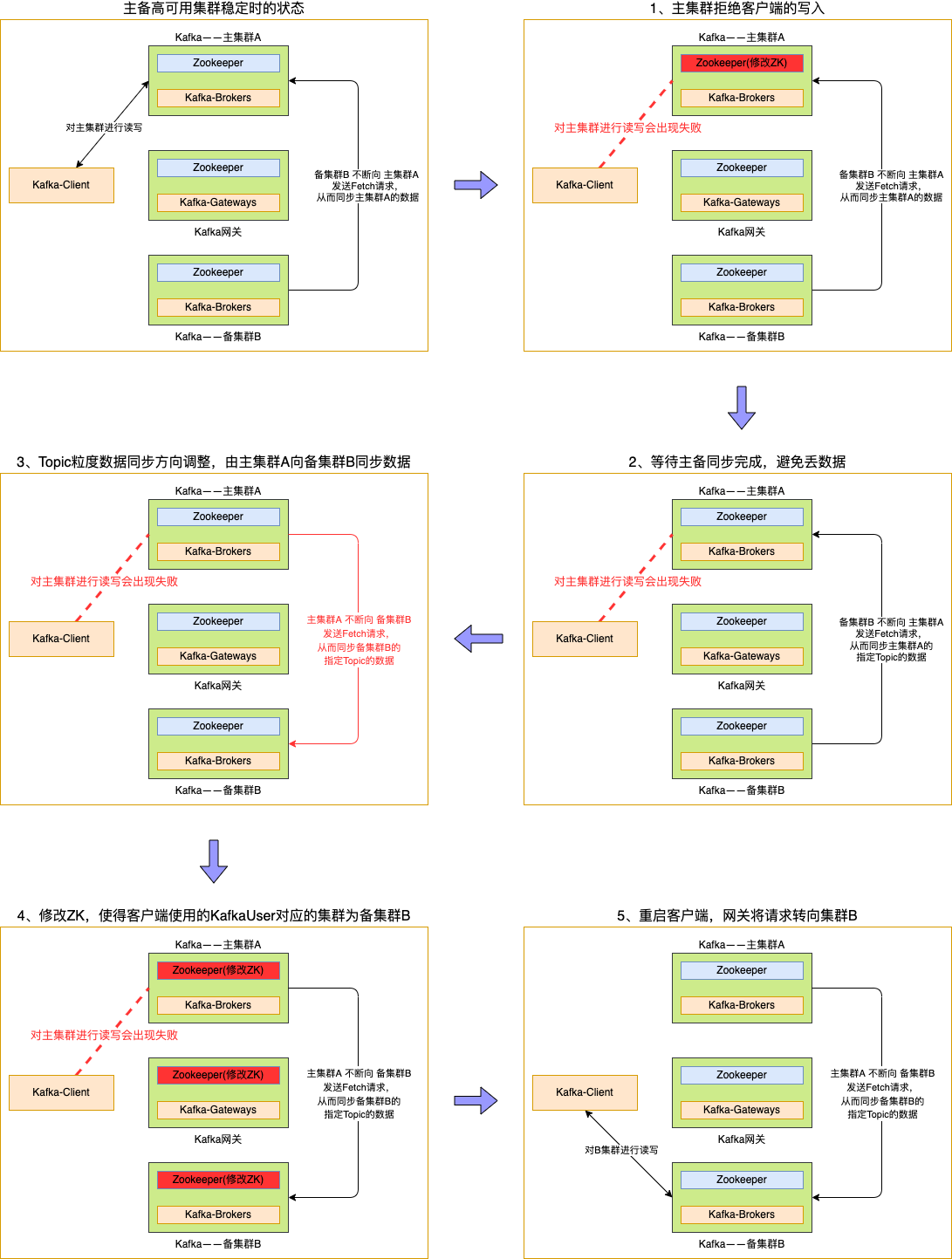
2、包含Kafka-HA的相关功能;
3、并非基于2.6.0拉的分支,是基于master分支的 commit-id: 462303fca0 拉的2.8.0_e的分支。出现这个情况的原因是v2.6.0的代码并不是最新的,2.x最新的代码是 462303fca0 这个commit对应的代码;
2023-02-13 16:35:43 +08:00

254 KiB
1091x1443px

/8x48/KnowStreaming/raw/commit/e81c0f30403a24a8a96d8d93d78f9f60dc01d2ff/docs/didi/assets/Kafka%E4%B8%BB%E5%A4%87%E5%88%87%E6%8D%A2%E6%B5%81%E7%A8%8B.png