mirror of
https://github.com/didi/KnowStreaming.git
synced 2026-01-18 14:38:06 +08:00
1、测试代码,开源用户尽量不要使用; 2、包含Kafka-HA的相关功能; 3、并非基于2.6.0拉的分支,是基于master分支的 commit-id:462303fca0拉的2.8.0_e的分支。出现这个情况的原因是v2.6.0的代码并不是最新的,2.x最新的代码是462303fca0这个commit对应的代码;
4.3 KiB
4.3 KiB
一站式Apache Kafka集群指标监控与运维管控平台
Kafka主备切换流程简介
1、客户端读写流程
在介绍Kafka主备切换流程之前,我们先来了解一下客户端通过我们自研的网关的大致读写流程。
如上图所示,客户端读写流程大致为:
- 客户端:向网关请求Topic元信息;
- 网关:发现客户端使用的KafkaUser是A集群的KafkaUser,因此将Topic元信息请求转发到A集群;
- A集群:收到网关的Topic元信息,处理并返回给网关;
- 网关:将集群A返回的结果,返回给客户端;
- 客户端:从Topic元信息中,获取到Topic实际位于集群A,然后客户端会连接集群A进行生产消费;
备注:客户端为Kafka原生客户端,无任何定制。
2、主备切换流程
介绍完基于网关的客户端读写流程之后,我们再来看一下主备高可用版的Kafka,需要如何进行主备切换。
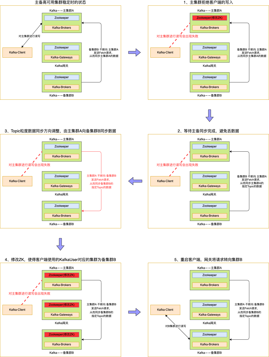
2.1、大体流程
图有点多,总结起来就是:
- 先阻止客户端数据的读写;
- 等待主备数据同步完成;
- 调整主备集群数据同步方向;
- 调整配置,引导客户端到备集群进行读写;
2.2、详细操作
看完大体流程,我们再来看一下实际操作的命令。
1. 阻止用户生产和消费
bin/kafka-configs.sh --zookeeper ${主集群A的ZK地址} --entity-type users --entity-name ${客户端使用的kafkaUser} --add-config didi.ha.active.cluster=None --alter
2. 等待FetcherLag 和 Offset 同步
无需操作,仅需检查主备Topic的Offset是否一致了。
3. 取消备集群B向主集群A进行同步数据的配置
bin/kafka-configs.sh --zookeeper ${备集群B的ZK地址} --entity-type ha-topics --entity-name ${Topic名称} --delete-config didi.ha.remote.cluster --alter
4. 增加主集群A向备集群B进行同步数据的配置
bin/kafka-configs.sh --zookeeper ${主集群A的ZK地址} --entity-type ha-topics --entity-name ${Topic名称} --add-config didi.ha.remote.cluster=${备集群B的集群ID} --alter
5. 修改主集群A,备集群B,网关中,kafkaUser对应的集群,从而引导请求走向备集群
bin/kafka-configs.sh --zookeeper ${主集群A的ZK地址} --entity-type users --entity-name ${客户端使用的kafkaUser} --add-config didi.ha.active.cluster=${备集群B的集群ID} --alter
bin/kafka-configs.sh --zookeeper ${备集群B的ZK地址} --entity-type users --entity-name ${客户端使用的kafkaUser} --add-config didi.ha.active.cluster=${备集群B的集群ID} --alter
bin/kafka-configs.sh --zookeeper ${网关的ZK地址} --entity-type users --entity-name ${客户端使用的kafkaUser} --add-config didi.ha.active.cluster=${备集群B的集群ID} --alter
3、FAQ
问题一:使用中,有没有什么需要注意的地方?
- 主备切换是按照KafkaUser维度进行切换的,因此建议不同服务之间,使用不同的KafkaUser。这不仅有助于主备切换,也有助于做权限管控等。
- 在建立主备关系的过程中,如果主Topic的数据量比较大,建议逐步建立主备关系,避免一次性建立太多主备关系的Topic导致主集群需要被同步大量数据从而出现压力。
问题二:消费客户端如果重启之后,会不会导致变成从最旧或者最新的数据开始消费?
不会。主备集群,会相互同步__consumer_offsets这个Topic的数据,因此客户端在主集群的消费进度信息,也会被同步到备集群,客户端在备集群进行消费时,也会从上次提交在主集群Topic的位置开始消费。
问题三:如果是类似Flink任务,是自己维护消费进度的程序,在主备切换之后,会不会存在数据丢失或者重复消费的情况?
如果Flink自己管理好了消费进度,那么就不会。因为主备集群之间的数据同步就和一个集群内的副本同步一样,备集群会将主集群Topic中的Offset信息等都同步过来,因此不会。
问题四:可否做到不重启客户端?
即将开发完成的高可用版Kafka二期将具备该能力,敬请期待。


