mirror of
https://github.com/didi/KnowStreaming.git
synced 2026-01-18 06:24:26 +08:00
11 KiB
11 KiB
Kafka控制器—处理Broker上下线
[TOC]
1、前言
Broker的上下线,除了Broker自身的启停之外呢,Controller还需要对Broker的上下线做元信息的同步等。
Controller在感知Broker上下线的过程中,主要做了:
- 更新本地缓存的元信息;
- 下线的关闭连接,新增的增加连接;
- 调整下线副本的状态;
- 调整需要重新选举Leader的分区;
- 进行元信息的同步;
以上就是Controller做的相关事情,下面我们在细看一下具体的流程。
2、处理上下线
2.1、感知方式
- Broker正常上线:Controller感知ZK节点的变化来感知到Broker的上线。
- Broker正常下线:Broker主动发送ControlShutdown请求给Controller进行处理后再退出,退出后Controller感知到ZK节点变化后再次进行处理。
- Broker异常下线:Controller感知ZK节点的变化来感知Broker的下线。
那么归结起来,处理上下线就两个流程,一个是通过ZK进行上下线的处理。还有一个是处理ControlShutdown请求来进行Broker下线的处理。
2.2、通过ZK感知Broker上下线
2.2.1、大体流程
2.2.2、AddBroker & RemoveBroker
这块流程非常的简单,这里就不画相关说明图了,我们直接来看一下代码。
AddBroker
def addBroker(broker: Broker): Unit = {
// be careful here. Maybe the startup() API has already started the request send thread
brokerLock synchronized {
if (!brokerStateInfo.contains(broker.id)) {
addNewBroker(broker)
startRequestSendThread(broker.id)
}
}
}
private def addNewBroker(broker: Broker): Unit = {
// 日志及配置等
// 创建NetworkClient
val (networkClient, reconfigurableChannelBuilder) = {
val channelBuilder = ChannelBuilders.clientChannelBuilder(。。。。。。)
val reconfigurableChannelBuilder = channelBuilder match {。。。。。。。}
val selector = new Selector(。。。。。。)
val networkClient = new NetworkClient(。。。。。。)
(networkClient, reconfigurableChannelBuilder)
}
val threadName = threadNamePrefix match {
case None => s"Controller-${config.brokerId}-to-broker-${broker.id}-send-thread"
case Some(name) => s"$name:Controller-${config.brokerId}-to-broker-${broker.id}-send-thread"
}
// metrics
// 创建请求网络IO处理线程
val requestThread = new RequestSendThread(config.brokerId, controllerContext, messageQueue, networkClient,
brokerNode, config, time, requestRateAndQueueTimeMetrics, stateChangeLogger, threadName)
requestThread.setDaemon(false)
// metrics
// 缓存创建的信息
brokerStateInfo.put(broker.id, ControllerBrokerStateInfo(networkClient, brokerNode, messageQueue,
requestThread, queueSizeGauge, requestRateAndQueueTimeMetrics, reconfigurableChannelBuilder))
}
RemoveBroker
def removeBroker(brokerId: Int): Unit = {
brokerLock synchronized {
removeExistingBroker(brokerStateInfo(brokerId))
}
}
private def removeExistingBroker(brokerState: ControllerBrokerStateInfo): Unit = {
try {
// 关闭相关新建的对象
brokerState.reconfigurableChannelBuilder.foreach(config.removeReconfigurable)
brokerState.requestSendThread.shutdown()
brokerState.networkClient.close()
brokerState.messageQueue.clear()
removeMetric(QueueSizeMetricName, brokerMetricTags(brokerState.brokerNode.id))
removeMetric(RequestRateAndQueueTimeMetricName, brokerMetricTags(brokerState.brokerNode.id))
brokerStateInfo.remove(brokerState.brokerNode.id)
} catch {
case e: Throwable => error("Error while removing broker by the controller", e)
}
}
2.2.3、处理Broker上线(onBrokerStartup)
2.2.3.1、大体流程
2.2.3.2、相关代码
private def onBrokerStartup(newBrokers: Seq[Int]): Unit = {
info(s"New broker startup callback for ${newBrokers.mkString(",")}")
newBrokers.foreach(controllerContext.replicasOnOfflineDirs.remove)
val newBrokersSet = newBrokers.toSet
val existingBrokers = controllerContext.liveOrShuttingDownBrokerIds -- newBrokers
// 发送空的元信息到已存在的broker上
sendUpdateMetadataRequest(existingBrokers.toSeq, Set.empty)
// 发送完整的元信息到新增的Broker上
sendUpdateMetadataRequest(newBrokers, controllerContext.partitionLeadershipInfo.keySet)
// 或者到所有在新增Broker上的副本
val allReplicasOnNewBrokers = controllerContext.replicasOnBrokers(newBrokersSet)
// 变更副本状态
replicaStateMachine.handleStateChanges(allReplicasOnNewBrokers.toSeq, OnlineReplica)
// 变更分区状态
partitionStateMachine.triggerOnlinePartitionStateChange()
// 恢复迁移
maybeResumeReassignments { (_, assignment) =>
assignment.targetReplicas.exists(newBrokersSet.contains)
}
// 恢复删除
val replicasForTopicsToBeDeleted = allReplicasOnNewBrokers.filter(p => topicDeletionManager.isTopicQueuedUpForDeletion(p.topic))
if (replicasForTopicsToBeDeleted.nonEmpty) {
// 日志
topicDeletionManager.resumeDeletionForTopics(replicasForTopicsToBeDeleted.map(_.topic))
}
// 注册监听
registerBrokerModificationsHandler(newBrokers)
}
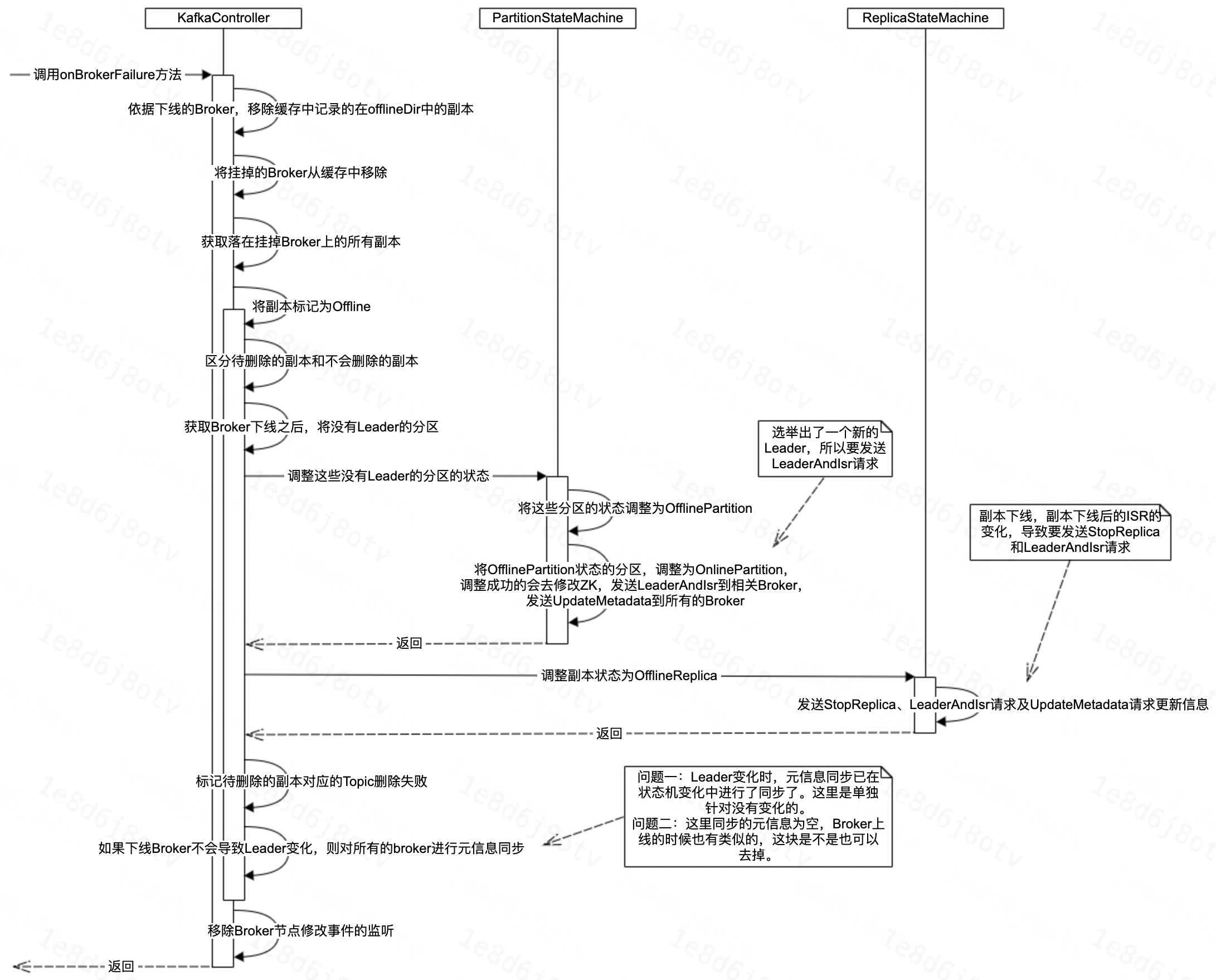
2.2.4、处理Broker下线(onBrokerFailure)
2.2.4.1、大体流程
2.2.4.2、相关代码
private def onBrokerFailure(deadBrokers: Seq[Int]): Unit = {
info(s"Broker failure callback for ${deadBrokers.mkString(",")}")
// 缓存中移除dead-broker
// 获取到dead-broker上相关的副本
val allReplicasOnDeadBrokers = controllerContext.replicasOnBrokers(deadBrokers.toSet)
// 相关副本状态处理
onReplicasBecomeOffline(allReplicasOnDeadBrokers)
// 取消Broker节点被修改的事件的监听
unregisterBrokerModificationsHandler(deadBrokers)
}
private def onReplicasBecomeOffline(newOfflineReplicas: Set[PartitionAndReplica]): Unit = {
// 被影响的副本中,区分是要被删除的和不用被删除的
val (newOfflineReplicasForDeletion, newOfflineReplicasNotForDeletion) =
newOfflineReplicas.partition(p => topicDeletionManager.isTopicQueuedUpForDeletion(p.topic))
// 获取broker下线后将无leader的分区
val partitionsWithoutLeader = controllerContext.partitionLeadershipInfo.filter(partitionAndLeader =>
!controllerContext.isReplicaOnline(partitionAndLeader._2.leaderAndIsr.leader, partitionAndLeader._1) &&
!topicDeletionManager.isTopicQueuedUpForDeletion(partitionAndLeader._1.topic)).keySet
// 无leader的分区进行状态切换,及leader选举
partitionStateMachine.handleStateChanges(partitionsWithoutLeader.toSeq, OfflinePartition)
partitionStateMachine.triggerOnlinePartitionStateChange()
// 不删除的副本的状态切换
replicaStateMachine.handleStateChanges(newOfflineReplicasNotForDeletion.toSeq, OfflineReplica)
if (newOfflineReplicasForDeletion.nonEmpty) {
// 需要删除的副本的Topic标记删除失败
topicDeletionManager.failReplicaDeletion(newOfflineReplicasForDeletion)
}
// 如果没有leader变化的分区,则对所有broker进行空的元信息同步
if (partitionsWithoutLeader.isEmpty) {
sendUpdateMetadataRequest(controllerContext.liveOrShuttingDownBrokerIds.toSeq, Set.empty)
}
}
2.3、Broker主动下线——处理ControlShutdown请求
2.3.1、大体流程
2.3.2、相关代码
// 逐层调用
def handleControlledShutdownRequest(request: RequestChannel.Request): Unit = {
//////
}
private def processControlledShutdown(id: Int, brokerEpoch: Long, controlledShutdownCallback: Try[Set[TopicPartition]] => Unit): Unit = {
//////
}
// 执行下线请求的处理
private def doControlledShutdown(id: Int, brokerEpoch: Long): Set[TopicPartition] = {
if (!isActive) {
throw new ControllerMovedException("Controller moved to another broker. Aborting controlled shutdown")
}
// epoch值异常,抛出异常。broker不存在,抛出异常等
// 加入shuttingdown中
controllerContext.shuttingDownBrokerIds.add(id)
// 获取本次broker下线影响到的分区
val partitionsToActOn = controllerContext.partitionsOnBroker(id).filter { partition =>
controllerContext.partitionReplicaAssignment(partition).size > 1 &&
controllerContext.partitionLeadershipInfo.contains(partition) &&
!topicDeletionManager.isTopicQueuedUpForDeletion(partition.topic)
}
// 分区区分是leader分区还是follower分区
val (partitionsLedByBroker, partitionsFollowedByBroker) = partitionsToActOn.partition { partition =>
controllerContext.partitionLeadershipInfo(partition).leaderAndIsr.leader == id
}
// leader分区进行leader重新选举等
partitionStateMachine.handleStateChanges(partitionsLedByBroker.toSeq, OnlinePartition, Some(ControlledShutdownPartitionLeaderElectionStrategy))
try {
brokerRequestBatch.newBatch()
partitionsFollowedByBroker.foreach { partition =>
brokerRequestBatch.addStopReplicaRequestForBrokers(Seq(id), partition, deletePartition = false)
}
brokerRequestBatch.sendRequestsToBrokers(epoch)
} catch {
case e: IllegalStateException =>
handleIllegalState(e)
}
// Follower分区的副本,调整状态为OfflineReplica
replicaStateMachine.handleStateChanges(partitionsFollowedByBroker.map(partition =>
PartitionAndReplica(partition, id)).toSeq, OfflineReplica)
def replicatedPartitionsBrokerLeads() = {
// 获取获取落在broker上的leader分区
}
replicatedPartitionsBrokerLeads().toSet
}
3、常见问题
3.1、元信息同步的范围
准守的基本原则:
- Topic的Leader及Follower的信息没有变化时,基本上只需要发送UpdateMetadata请求,会发送到所有的Broker。
- 如果Topic的Leader或Follower的信息发生变化了,则会对迁移到的相关Broker发送LeaderAndIsr请求以更新副本之间的同步状态。此外还会对整个集群的Broker发送UpdateMetadata请求,从而保证集群每个Broker上缓存的元信息是一致的。
- 牵扯到副本的暂停副本同步的时候,会对相关的Broker发送StopReplica的请求。
此外呢,我们在代码中也可以看到,有时候还会发送空的UpdateMetadata请求到Broker。
这个的主要原因是: UpdateMetadata请求,除了同步Topic元信息之外,还会同步集群的Broker信息。所以最后一个原则:
- 即使Topic都没有变化,但是Broker发生变化的时候,也会发送UpdateMetadata请求。
3.2、元信息同步性能
上述的操作的主流程上,除了和ZK可能存在部分的网络IO之外,不会存在和集群其他的Broker的直接的网络IO。
因此,基本上秒级或者更短的时间可处理完。
4、总结
本次分享了Broker上下线过程中,Controller需要做的事情,然后对常见的问题进行了讨论。以上就是本次分享的全部内容,谢谢大家。



