Files
KnowStreaming/docs/didi/Kafka主备切换流程简介.md
zengqiao e81c0f3040 v2.8.0_e初始化
1、测试代码,开源用户尽量不要使用;
2、包含Kafka-HA的相关功能;
3、并非基于2.6.0拉的分支,是基于master分支的 commit-id: 462303fca0 拉的2.8.0_e的分支。出现这个情况的原因是v2.6.0的代码并不是最新的,2.x最新的代码是 462303fca0 这个commit对应的代码;
2023-02-13 16:35:43 +08:00

4.3 KiB
Raw Blame History


kafka-manager-logo

一站式Apache Kafka集群指标监控与运维管控平台


Kafka主备切换流程简介

1、客户端读写流程

在介绍Kafka主备切换流程之前我们先来了解一下客户端通过我们自研的网关的大致读写流程。

基于网关的生产消费流程

如上图所示,客户端读写流程大致为:

  1. 客户端向网关请求Topic元信息
  2. 网关发现客户端使用的KafkaUser是A集群的KafkaUser因此将Topic元信息请求转发到A集群
  3. A集群收到网关的Topic元信息处理并返回给网关
  4. 网关将集群A返回的结果返回给客户端
  5. 客户端从Topic元信息中获取到Topic实际位于集群A然后客户端会连接集群A进行生产消费

备注客户端为Kafka原生客户端无任何定制。


2、主备切换流程

介绍完基于网关的客户端读写流程之后我们再来看一下主备高可用版的Kafka需要如何进行主备切换。

2.1、大体流程

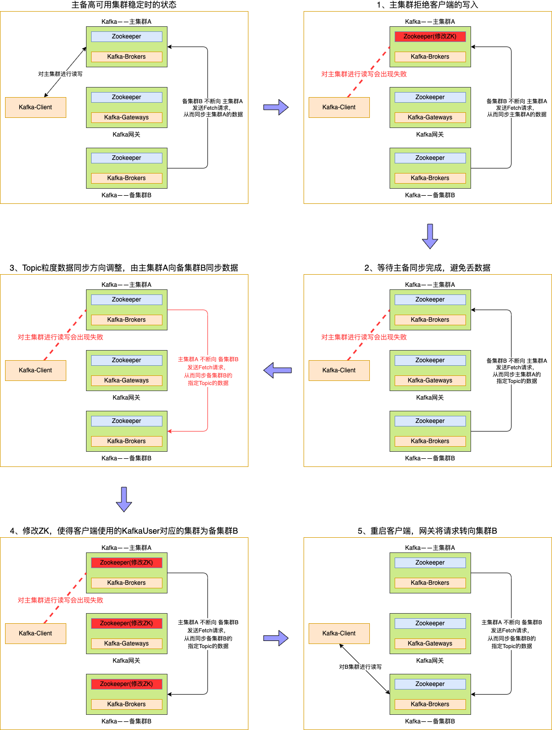
Kafka主备切换流程

图有点多,总结起来就是:

  1. 先阻止客户端数据的读写;
  2. 等待主备数据同步完成;
  3. 调整主备集群数据同步方向;
  4. 调整配置,引导客户端到备集群进行读写;

2.2、详细操作

看完大体流程,我们再来看一下实际操作的命令。

1. 阻止用户生产和消费
bin/kafka-configs.sh --zookeeper ${主集群A的ZK地址} --entity-type users --entity-name ${客户端使用的kafkaUser} --add-config didi.ha.active.cluster=None --alter


2. 等待FetcherLag 和 Offset 同步
无需操作仅需检查主备Topic的Offset是否一致了。


3. 取消备集群B向主集群A进行同步数据的配置
bin/kafka-configs.sh --zookeeper ${备集群B的ZK地址} --entity-type ha-topics --entity-name ${Topic名称} --delete-config didi.ha.remote.cluster --alter


4. 增加主集群A向备集群B进行同步数据的配置
bin/kafka-configs.sh --zookeeper ${主集群A的ZK地址} --entity-type ha-topics --entity-name ${Topic名称} --add-config didi.ha.remote.cluster=${备集群B的集群ID} --alter


5. 修改主集群A备集群B网关中kafkaUser对应的集群从而引导请求走向备集群
bin/kafka-configs.sh --zookeeper ${主集群A的ZK地址} --entity-type users --entity-name ${客户端使用的kafkaUser} --add-config didi.ha.active.cluster=${备集群B的集群ID} --alter

bin/kafka-configs.sh --zookeeper ${备集群B的ZK地址} --entity-type users --entity-name ${客户端使用的kafkaUser} --add-config didi.ha.active.cluster=${备集群B的集群ID} --alter

bin/kafka-configs.sh --zookeeper ${网关的ZK地址} --entity-type users --entity-name ${客户端使用的kafkaUser} --add-config didi.ha.active.cluster=${备集群B的集群ID} --alter

3、FAQ

问题一:使用中,有没有什么需要注意的地方?

  1. 主备切换是按照KafkaUser维度进行切换的因此建议不同服务之间使用不同的KafkaUser。这不仅有助于主备切换,也有助于做权限管控等。
  2. 在建立主备关系的过程中如果主Topic的数据量比较大建议逐步建立主备关系避免一次性建立太多主备关系的Topic导致主集群需要被同步大量数据从而出现压力。  

问题二:消费客户端如果重启之后,会不会导致变成从最旧或者最新的数据开始消费?

不会。主备集群会相互同步__consumer_offsets这个Topic的数据因此客户端在主集群的消费进度信息也会被同步到备集群客户端在备集群进行消费时也会从上次提交在主集群Topic的位置开始消费。  

问题三如果是类似Flink任务是自己维护消费进度的程序在主备切换之后会不会存在数据丢失或者重复消费的情况

如果Flink自己管理好了消费进度那么就不会。因为主备集群之间的数据同步就和一个集群内的副本同步一样备集群会将主集群Topic中的Offset信息等都同步过来因此不会。  

问题四:可否做到不重启客户端?

即将开发完成的高可用版Kafka二期将具备该能力敬请期待。